[imgr=logo-Benutzeranmeldung-Windows7.png]logo-Benutzeranmeldung-Windows7-200.png[/imgr]In diesem Tipp wird anhand von Bildern beschrieben wie Sie einzelne Benutzerkonten vom Startbildschirm ausblenden können. Dies ist nützlich wenn Sie Konten nur für den Netzwerkzugriff angelegt haben und den Startbildschirm aufräumen wollen.
Um die Benutzerkonten auszublenden müssen Sie Eingriff in die Systemregistrierung nehmen. Mit dieser Anleitung ist das ein Kinderspiel.
Schritt 1:
Klicken Sie auf die Windows 7 Home Schaltfläche (1). Geben Sie in das Suchfeld (2) "regedit" ein und drücken Sie anschließend die "Enter-Taste" oder klicken Sie auf "regedit" (3).
(Zur Darstellung in Originalgröße Abbildungen anklicken)
Falls Sie die Benutzerkontensteuerung aktiviert haben müssen Sie die Ausführung bestätigen.
Schritt 2:
Navigieren Sie zu dem Schlüssel "HKEY_LOCAL_MACHINE\SOFTWARE\Microsoft\WindowsNT\CurrentVersion\Winlogon\
Schritt 3:
Klicken Sie mit der rechten Maustaste auf den Schlüssel "Winlogon" (1), wählen Sie "Neu" (2) und anschließend "Schlüssel" (3). Vergeben Sie als Namen für den Schlüssel "SpecialAccounts".
Schritt 4:
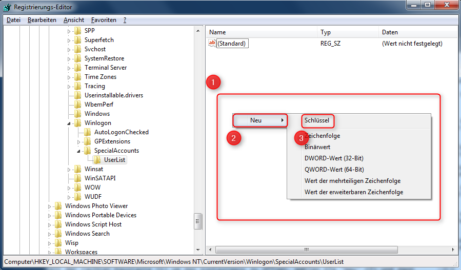
Klicken Sie nun mit der rechten Maustaste auf den so ebend erstellen Schlüssel "SpecialAccounts". Wählen Sie wieder "Neu" (2) und "Schlüssel" (3). Tragen Sie als Namen diesmal "UserList" ein.
Schritt 5:
Für alle Benutzer die vom Willkommensbildschirm entfernt werden sollen gehen Sie so vor: Erzeugen Sie einen DWORT-Wert unter dem Schlüssel "UserList". Klicken Sie dazu auf der rechten Seite des Editors mit der rechten Maustaste (1) um das Menü zu öffnen. Klicken Sie auf "Neu" (2) und auf "DWORT-Wert (32-Bit)" (3).
Schritt 6:
Wählen Sie als Namen des Wertes, den Namen des Benutzerkontos welches Sie ausblenden wollen.
Schritt 7:
Der Wert des "DWORD-Wertes" zum Ausblenden beträgt "0". Dieser ist standardmäßig eingestellt. Wollen Sie das Konto später wieder einblenden, ändern Sie den Wert in "1".
Der Schlüssel "UserList" enthält nun drei DWORT-Werte. Diese drei Benutzerkonten werden bei der Anmeldung nicht mehr angezeigt.
Wenn Sie den Computer nun neu starten, oder sich abmelden, erscheint ein aufgeräumter Anmeldebildschirm.
Damit ist die Anmeldung wieder aufgeräumt.
zurück zur Übersicht:
Netzwerk einrichten
Alles über Netzwerke, ausführlich erklärt mit Schritt für Schritt Anleitungen









Hinterlasse einen Kommentar
Du musst angemeldet sein, um einen Kommentar schreiben zu können.