
Starten Sie zunächst das Programm.
Schritt 1:
Um ein Dumpfile auszuwerten. Ziehen Sie es per Drag and Drop
aus dem Systemordner (Standard: C:\Windows\Minidump) in das WinDbg Fenster. Oder klicken Sie auf "File" (1) und anschließend auf "Open Crash Dump…" (2).

Je nach Größe des Speicherabbildes und der Symbole die heruntergeladen werden müssen, kann das Öffnen einige Zeit dauern.

Nach dem Laden des Dump-Files steht häufig direkt unter "Probably caused by: XXXXX" die Ursache des Problems. In diesem Fall die Datei "RTKVHDA.sys". Eine Suche bei Google nach dieser Datei zeigt, das es sich hierbei um eine Datei des Audiotreibers handelt. Eine Neuinstallation oder ein Update des Audiotreibers könnte das Problem beheben.
Schritt 2:
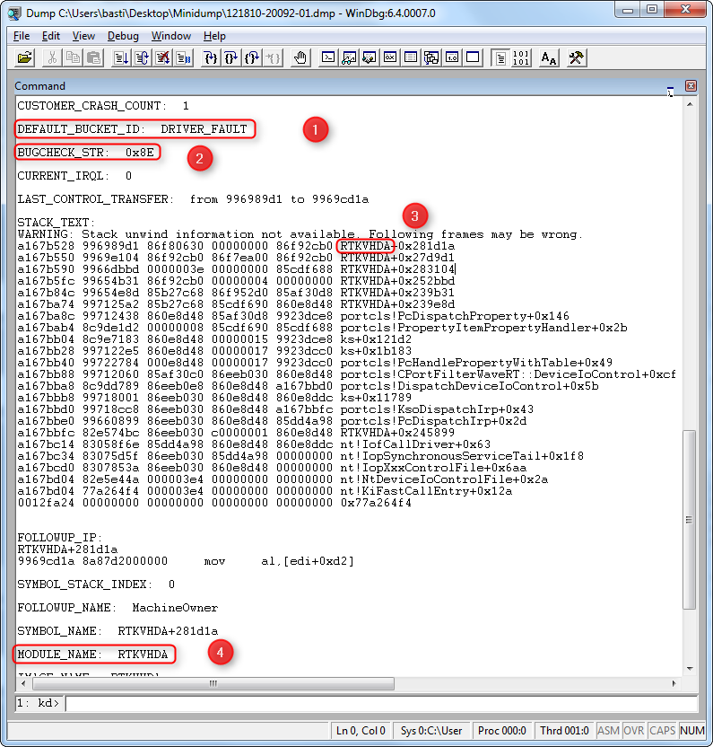
Falls das reine Laden des Dumpfiles keine Erkenntnisse bringt oder Sie detailliertere Informationen benötigen, geben Sie "!analyze -v" in die Zeile (1) ein.

Sie erhalten jetzt eine ausführlichere Diagnose.
Auswertung:
(1) Treiberfehler als Ursache des Fehlers
(2) Falls die Auswertung des Dumpfiles keine Lösung bringt, empfiehlt sich nach dem Fehlercode bei "BUGCHECK_STR:" zu googeln.
(3+4) Hier taucht oft der Name "RTKVHDA" auf. Dies könnte die mögliche Ursache des Fehlers sein. Suche bei Google nach diesem Term.

Hinter dem Abstürzen des Audiotreibers muss nicht unbedingt ein Treiberproblem stecken. Auch ein Hardware Problem ist möglich. Hier könnte der Fehler bedingt durch eine Überhitzung oder zu wenig Strom auftreten.
Hinterlasse einen Kommentar
Du musst angemeldet sein, um einen Kommentar schreiben zu können.